软件截图
友情提示:软件客户端截图和官方截图分享,转载请注明来源
软件简介
BIAI是专注于AIGC短视频内容创作、海外社媒矩阵营销一站式服务平台,独立安全的自动化营销解决方案,基于FusionX智能创意技术融意引擎,自研 AI模型,快速高效生产本地化短视频。结合强大的云控技术自动化营销管理工具,简化工作流程,降低运营成本,提供AI视频创作、海外社媒矩阵营销等服务帮助企业实现社媒用户营销矩阵化,达成业务快速增长。
软件特色:
1.一键全自动AIGC创意智能生产
助力企业批量高效生产内容
2.一站式海外社媒矩阵营销服务平台
赋能中国企业出海业务快速增长
3.社媒账号统一管理
支持海外TikTok、Youtube、Ins等主流短视频社交媒体平台
一台电脑管理上千个社媒账号
批量导入、自动授权,账号作品自动同步、标签化管理
4.智能分发内容
只需将视频放入指定目录,便可自动分发到相应社媒账号,节约99.9%作品分发工作
自动合成TK热门音乐、识别热门时间发布
5.智能客服
作品评论、私信智能回复,强化粉丝互动,提升账号活跃度
私域、独立站引流,不再错过一个潜在用户。
6.自动养号
全自动智能模拟真人行为进行养号,提升账号权重
快速给新号打上指定标签,获取精准流量
7.智能增粉
智能增粉,快速获取粉丝,千粉号、万粉号轻松拿捏
定向获取目标粉丝,快速达成转化,减少转化成本
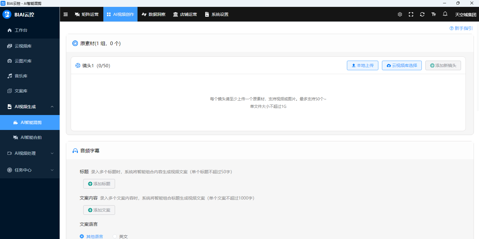
8.AI智能混剪
零视频处理能力就能用的多模态AI智能剪辑应用,上传视频素材,一键生成多样化商业短视频。
智能混剪、模板化批量剪辑,1分钟批量混剪1000条原创商业短视频,数10倍提升短视频剪辑效率
9.AI视频创作
不用编不用剪,轻松裂变全球60+语言原创爆款短视频。
AI视频语音翻译、AI视频去重、AI视频去文字、AI合成品牌标识、合成背景音乐,多种处理方式自由组合,涵盖绝大多数视频制作需求
10.数据洞察
TikTok跨境电商选品与创意官方数据实时同步,快速分析各地区热销产品和爆款创意视频
覆盖商品、达人、小店、直播、视频、广告等多维度数据助您快速掌握TikTok生财之道















